uni-app 问答社区发布的帖子中邀请回答功能搜索用户无法显示
uni-app 问答社区发布的帖子中邀请回答功能搜索用户无法显示
产品分类:其他/ASK社区
操作步骤:
https://ask.dcloud.net.cn/question/129203?column=log&rf=false
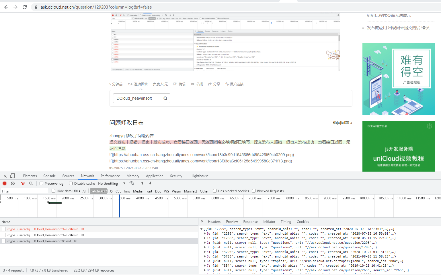
邀请回答,输入用户名
预期结果:
显示匹配的用户列表
实际结果:
无任何用户信息展示,但是查看接口有用户列表返回,前端JS处理有错误
bug描述:
在自己发的问题帖子下:邀请回答一栏,输入用户名后,无法显示搜索到的用户列表(接口有用户信息返回,但无法显示)

更多关于uni-app 问答社区发布的帖子中邀请回答功能搜索用户无法显示的实战教程也可以访问 https://www.itying.com/category-93-b0.html
1 回复

