HarmonyOS鸿蒙Next中UIAbility.onCreate() 与 WindowStage.onCreate() 的执行顺序是否严格保证?若在 onCreate() 中访问 windowStage 是否安全?
HarmonyOS鸿蒙Next中UIAbility.onCreate() 与 WindowStage.onCreate() 的执行顺序是否严格保证?若在 onCreate() 中访问 windowStage 是否安全?
根据官方文档,UIAbility.onCreate() 是 Ability 生命周期入口,而 WindowStage 由系统在后续阶段创建。但在实际调试中,偶发在 onCreate() 内通过 this.context.stageUIContext?.windowStage 获取到非空引用。该行为是否可依赖?是否存在竞态条件?
开发者您好:
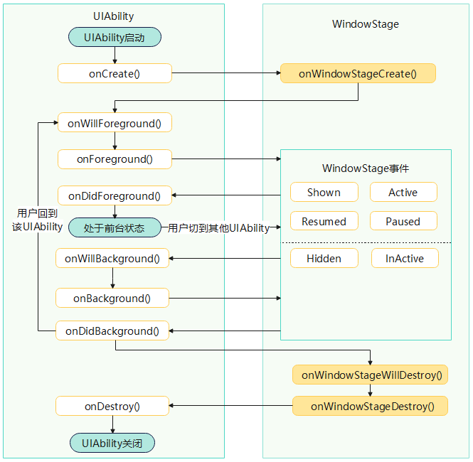
当用户启动一个UIAbility时,系统会依次触发onCreate()、onWindowStageCreate()、onForeground()生命周期回调。
本地测试,该this.context.stageUIContext?.windowStage代码,context不存在stageUIContext类型,能否提供具体完整的代码。关于偶发报错,是否能同步提供下设备版本号和SDK具体版本及IDE版本。
更多关于HarmonyOS鸿蒙Next中UIAbility.onCreate() 与 WindowStage.onCreate() 的执行顺序是否严格保证?若在 onCreate() 中访问 windowStage 是否安全?的实战系列教程也可以访问 https://www.itying.com/category-93-b0.html
系统的生命周期执行顺序是很严格的。不会存在你说的这种情况的。
它的顺序肯定是:onCreate()、onWindowStageCreate()、onForeground()。
如果需要windowStage ,那就在onWindowStageCreate()内获取就好了。
在鸿蒙Next中,UIAbility.onCreate() 先于 WindowStage.onCreate() 执行。由于WindowStage在UIAbility.onCreate()之后才创建,此时直接访问windowStage不安全,可能为null。应在UIAbility.onWindowStageCreate()回调中访问,此时WindowStage已初始化完成。
在HarmonyOS Next中,UIAbility.onCreate()与WindowStage.onCreate()的执行顺序是严格保证的,并且前者一定先于后者执行。
执行顺序保证:
- 系统首先创建UIAbility实例并调用其
onCreate()方法。此时,UIAbility的上下文(context)已经初始化,但WindowStage尚未创建,this.context.stageUIContext?.windowStage通常为null。 - 在UIAbility的
onCreate()执行完毕后,系统才会创建WindowStage,并调用WindowStage.onCreate()。
关于在onCreate()中访问windowStage的安全性:
您观察到的在UIAbility.onCreate()内通过this.context.stageUIContext?.windowStage偶尔能获取到非空引用的行为,不可依赖。这属于未定义行为,通常是由于系统内部初始化的时序差异或调试环境下的偶然情况导致的。在正式运行环境中,此时WindowStage极大概率尚未创建。
存在竞态条件:
是的,如果您依赖在UIAbility.onCreate()中获取到的windowStage进行关键操作,将存在竞态条件,可能导致应用不稳定或功能异常。正确的做法是:
- 所有与
WindowStage相关的初始化操作(如设置窗口属性、加载页面),都应移至WindowStage.onCreate()回调中执行。 - 如果需要在UIAbility中更早地访问窗口能力,应使用
UIAbility.onWindowStageCreate(windowStage: window.WindowStage)回调方法,该方法在WindowStage创建后、WindowStage.onCreate()调用前被触发,并提供了可用的windowStage参数。
结论:
请严格遵循生命周期设计,将WindowStage相关的操作放在onWindowStageCreate()或WindowStage.onCreate()中,以确保代码的可靠性和一致性。



