HarmonyOS鸿蒙Next中调用大模型API需要算法或者大模型备案吗
HarmonyOS鸿蒙Next中调用大模型API需要算法或者大模型备案吗 我调用了阿里的百炼大模型做了一个app,使用用户上传的头像转换成不同风格(日漫、像素画、国风等)的头像。现在在上架提审的时候遇到了问题,AI生成部分我需要上传什么资料,我需不需要大模型备案(阿里的百炼模型已经备案)

更多关于HarmonyOS鸿蒙Next中调用大模型API需要算法或者大模型备案吗的实战教程也可以访问 https://www.itying.com/category-93-b0.html
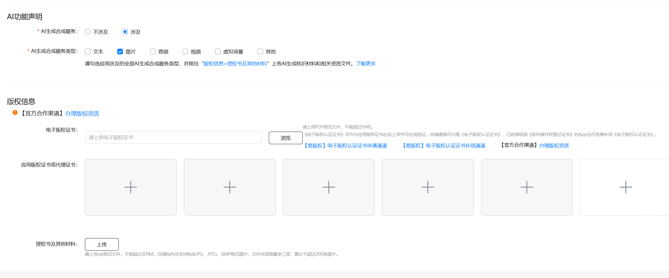
开发者您好,您需要上传的文件包括:
(1)文件元数据隐式标识说明文件,说明文件模板请参考人工智能生成合成内容文件元数据隐式标识说明函.zip;
(2)应用内生成合成内容中已添加显式标识的截图;
(3)应用内生成合成内容的文件元数据中已添加隐式标识的截图。
更多关于HarmonyOS鸿蒙Next中调用大模型API需要算法或者大模型备案吗的实战系列教程也可以访问 https://www.itying.com/category-93-b0.html
应该需要有ai大模型相关资质
在HarmonyOS鸿蒙Next中调用大模型API,通常需要遵守中国相关法规。根据《生成式人工智能服务管理暂行办法》,提供生成式AI服务需进行算法备案和安全评估。调用第三方大模型API时,服务提供方应已完成备案,开发者需确保使用已备案的合规服务。具体备案责任主要由服务提供者承担。
根据您的情况,您使用的是已经完成备案的阿里百炼大模型API,因此您不需要为底层大模型算法本身进行重复备案。
在HarmonyOS Next应用上架审核时,您需要准备和提交的材料主要围绕您的应用如何使用AI功能,核心是证明您的应用符合监管要求,特别是《生成式人工智能服务管理暂行办法》中的相关规定。您需要关注的是应用自身的安全评估与合规材料,而非底层模型的备案证明。
具体到您的“头像风格转换”应用,您可能需要准备或说明以下材料,这些通常在上架审核的“资质上传”环节提交:
-
安全评估报告/材料:这是关键。您需要说明或证明您的应用已采取有效措施,防止生成违法和不良信息。例如:
- 内容过滤机制:说明您如何对用户上传的原始图片和AI生成的图片进行审核或过滤(例如,接入内容安全审核服务)。
- 用户协议与隐私政策:确保您的用户协议中明确规定了禁止上传违法侵权内容,并清晰说明了图片处理过程中的数据收集、使用和存储规则。
- 显著标识:在AI生成图片的结果页,是否有“由AI生成”等显著标识。
-
算法机制机理说明:虽然您未自研大模型,但需要简要说明应用的功能逻辑,即“用户上传图片 -> 调用已备案的百炼大模型API进行风格转换 -> 返回并展示结果”。重点表明您使用的是合规的第三方API。
-
数据来源说明:说明您的训练数据来源于合规的第三方大模型服务(阿里百炼),您自身不涉及大模型训练数据的管理。
总结与直接建议:
- 无需大模型备案:因为阿里百炼已完成备案。
- 需准备应用侧合规材料:重点准备应用功能的安全评估说明(特别是内容过滤措施)、完善的用户协议与隐私政策,并在应用中对AI生成结果进行显著标识。
- 与审核方沟通:在审核反馈的界面,通常可以补充说明或提交材料。请根据审核方的具体驳回意见,针对性地上传上述相关说明文档,清晰阐述您的应用如何通过调用已备案的API并在应用层落实安全责任。
请根据审核平台的具体要求,整理并提交上述关于应用自身合规情况的说明文件。

