HarmonyOS鸿蒙Next中如果APP只有集成AI的API,备案时可以选APP服务器不在国内吗?或者直接选为单机APP
HarmonyOS鸿蒙Next中如果APP只有集成AI的API,备案时可以选APP服务器不在国内吗?或者直接选为单机APP 【问题描述】:若APP只有集成AI的API,备案时能否选择APP服务器不在国内?或者直接选择单机App。像集成的海外第三方api,比如openai这种,备案时服务器如何选择?上架备案需要提供哪些信息?

【问题现象】:不涉及
【版本信息】:不设计
【复现代码】:不涉及
更多关于HarmonyOS鸿蒙Next中如果APP只有集成AI的API,备案时可以选APP服务器不在国内吗?或者直接选为单机APP的实战教程也可以访问 https://www.itying.com/category-93-b0.html
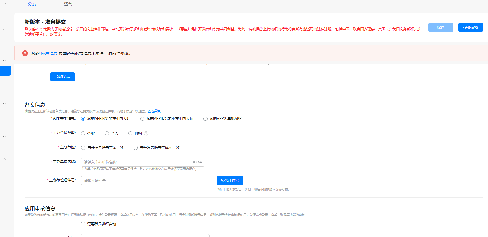
1、只要是联网了,就不能选择为单机App了,备案要求可参考官网指南;
2、只要您集成的海外三方api在国内能访问请求的到,就可以使用国内服务器并进行备案。
无需备案说明:
-
APP服务器不在中国大陆(境外应用): 备案信息勾选“您的APP服务器不在中国大陆”。
境外应用定义:由境外主体运营且服务器仅放置在境外的移动互联网应用程序。
-
单机应用: 备案信息勾选“您的APP为单机APP”。
单机应用定义:未通过连接公共互联网提供互联网信息服务的移动应用程序。
相关文档:
更多关于HarmonyOS鸿蒙Next中如果APP只有集成AI的API,备案时可以选APP服务器不在国内吗?或者直接选为单机APP的实战系列教程也可以访问 https://www.itying.com/category-93-b0.html
单机APP审核时候会断网测试的,不联网使用不了,单机过不了。
如何选择适合的AI工具?
一、明确需求与目标
在选择AI工具前,首先要明确自己的核心需求与目标。例如:
- 内容创作:需要生成文章、营销文案、视频脚本等。
- 代码编程:需要辅助编写、调试、解释代码。
- 学习与知识问答:需要解答问题、总结文档、翻译外文资料。
- 图像/多媒体处理:需要生成、编辑图片或视频。
- 数据分析:需要处理表格、进行数据可视化等。
二、评估关键指标
确定需求后,可以从以下几个维度评估AI工具:
1. 核心能力与专业性
- 任务匹配度:工具是否专门为你的需求场景优化?例如,编程优先考虑代码模型,绘图则选择图像生成模型。
- 输出质量:生成内容的准确性、逻辑性、创造性和实用性如何?
- 上下文长度:工具能处理多长的输入文本(如长文档分析、长对话)?这决定了其处理复杂任务的能力。
2. 易用性与可访问性
- 使用门槛:是否需要编程基础?交互界面是否友好?
- 访问方式:是网页版、桌面应用、移动App,还是可通过API集成?
- 响应速度:生成结果的速度能否满足你的工作流需求?
3. 成本与性价比
- 收费模式:是免费、按次付费、订阅制还是按Token用量计费?
- 费用上限:评估长期使用的成本是否在预算内。
- 免费额度:很多工具提供免费试用额度,可用于初步评估。
4. 数据安全与隐私
- 隐私政策:工具提供商如何处理你的输入数据和生成结果?是否用于模型训练?
- 本地化部署:对于敏感数据,是否有支持本地或私有化部署的选项?
- 合规性:是否符合你所在行业或地区的数据安全法规(如GDPR)?
5. 生态与扩展性
- 集成能力:是否能与你常用的其他工具(如Notion、Office、浏览器)方便地集成?
- 插件/API支持:是否开放API或拥有插件市场,以扩展功能或嵌入自有系统?
- 更新与维护:开发团队是否活跃,模型和功能是否持续更新?
三、国内主流AI工具推荐(按场景分类)
1. 通用对话与智能助手
这类工具适合广泛的问答、写作、头脑风暴等任务。
- Kimi Chat:由月之暗面公司开发,以超长上下文处理能力(最高可达200万字)著称,特别擅长深度解析长文档、多文件上传和联网搜索,是研究和处理复杂材料的利器。
- DeepSeek:深度求索公司开发,完全免费,支持联网搜索(需手动开启),上下文长度达128K,在代码和数学推理方面表现突出,性价比极高。
- 通义千问:阿里云出品,功能全面,与阿里云生态结合紧密,提供从网页版到API的多种服务模式。
- 文心一言:百度开发,在中文理解和生成方面有深厚基础,尤其适合处理与中国文化、市场相关的内容。
- 智谱清言:基于智谱AI的GLM模型,在逻辑推理和多轮对话上表现稳定,提供一定的免费额度。
- 腾讯元宝:腾讯出品,集成在微信生态内可能更方便,具备联网搜索和文件处理能力。
2. 代码编程辅助
- 通义灵码:阿里云推出的智能编程助手,深度集成在主流IDE中,支持代码补全、解释、调试、优化和单元测试生成。
- iFlyCode:科大讯飞推出,专注于代码生成与辅助编程。
3. 图像生成与处理
- 通义万相:阿里云的文生图模型,支持多种风格和分辨率。
- 文心一格:百度的AI艺术创作平台,生成风格化图像。
4. 其他专业工具
- AI PPT:如Gamma、Beautiful.ai等,输入大纲即可快速生成美观的演示文稿。
- AI PDF/文档分析:许多通用模型(如Kimi、DeepSeek)都具备强大的文档上传和分析功能。
四、行动建议:如何开始?
- 锁定场景:回顾第一部分,明确你的1-2个核心使用场景。
- 初步筛选:根据场景,从第三部分的分类中选出2-3个最相关的工具。
- 亲身体验:务必亲自试用。利用它们的免费额度或免费功能,用你实际工作中的任务进行测试,对比输出结果。
- 深度评估:结合第二部分的关键指标,尤其是输出质量、成本和数据安全,做出最终选择。
- 组合使用:无需局限于一个工具。可以组合使用,例如用Kimi分析长文档获取洞察,再用DeepSeek进行创意发散或代码编写。
总结
选择AI工具是一个“需求驱动,实践验证”的过程。国内AI发展迅速,Kimi、DeepSeek、通义千问等优秀工具在特定领域各有千秋。建议从明确需求出发,多工具对比测试,找到最能提升你个人效率和工作流的那一个。
国不国内不知道,单机肯定不行,毕竟你联网了。
openai 没有在ICP备案吧! 也就是说服务器不管在国内还是国外,它都没有ICP备案,这里肯定校验不通过的。
建议还是选用国产的AI 接口吧,性能也是非常的棒的。
只要APP需要联网使用就需要备案,单机是不可能审核通过的。
根据《移动互联网应用程序备案管理办法》,APP备案需遵守属地管理原则。若APP集成AI的API,但服务器在境外,备案时不能选择服务器不在国内。单机APP通常指无需联网即可运行的应用,若APP需调用云端AI服务,则不符合单机APP定义。建议根据实际服务器位置和联网需求进行备案选择。
根据您的问题,关于在HarmonyOS Next应用备案时服务器位置的选择,核心在于应用的实际数据流向和处理方式。
1. 关于服务器位置选择(国内/单机/海外)
- 如果您的APP仅集成了海外AI服务(如OpenAI)的API,且所有AI请求和数据(包括用户输入和AI返回结果)都直接由用户设备发送至海外服务器进行处理,您的应用本身不设立或依赖任何中间服务器进行数据中转、处理或存储,那么在技术架构上,该应用可以被视为一个主要运行在用户设备上的“客户端”应用。
- 在这种情况下,理论上您可以选择备案为 “单机应用” 或根据备案平台的要求,说明服务器在海外。关键在于,您必须确保应用完全符合中国的数据安全与个人信息保护相关法律法规(如《网络安全法》、《数据安全法》、《个人信息保护法》)。 直接调用未经中国相关主管部门批准的境外API(尤其是涉及内容生成、数据处理等),可能在上架审核阶段面临合规性风险,而不仅仅是备案服务器选择的问题。
2. 上架备案需要提供的信息
HarmonyOS应用上架至华为应用市场需要进行备案,所需信息通常包括但不限于:
- 应用基本信息:应用名称、包名、版本号、分类等。
- 开发者信息:企业或个人的实名认证信息。
- 隐私政策链接:清晰说明如何收集、使用、存储用户数据,特别是涉及调用境外API时的数据跨境情况。
- 权限说明:详细阐述应用申请各项系统权限的目的。
- 服务器信息(如涉及):根据备案表单要求,如实填写服务器部署位置(国内/境外)。若为“单机应用”,则可能无需填写或选择相应选项。
- 涉及的特殊服务说明:若涉及新闻、出版、教育、医疗保健、网络借贷等特定领域,可能需要提供额外资质文件。
总结与核心建议
您的应用能否在备案时选择“单机”或“服务器在海外”,技术上取决于应用架构,但合规上取决于数据流向与内容服务的合法性。单纯从备案表单操作看,若应用无自建服务器,可能符合“单机”描述。然而,集成境外AI API这一行为本身,是上架审核(而非仅仅是备案)时需要重点评估的合规项。您需要仔细评估该集成模式是否符合中国关于数据跨境传输、内容安全及服务准入的监管要求。
建议您最终以华为应用市场官方发布的最新备案指引和审核要求为准,并在开发前期就充分考虑合规性设计。

