Win电脑上播放器无法打开,提示智能应用控制已阻止可能不安全的应用怎么办?
Win电脑上播放器无法打开,提示智能应用控制已阻止可能不安全的应用,因为我们无法确认其编写人,并且它不是我们熟悉的应用。
如下图:

遇到此问题,我们可以通过以下方法来解决:
点击开始菜单-点击设置-点击隐私与安全性-Windows 安全中心-点击应用和浏览器控制-点击智能应用控制设置,然后选择关闭就可以了。

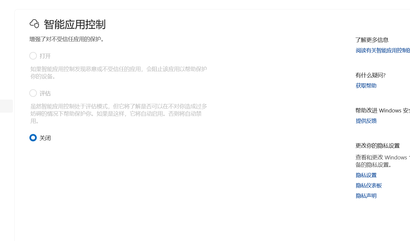
Win电脑上播放器无法打开,提示智能应用控制已阻止可能不安全的应用,因为我们无法确认其编写人,并且它不是我们熟悉的应用。
如下图:

遇到此问题,我们可以通过以下方法来解决:
点击开始菜单-点击设置-点击隐私与安全性-Windows 安全中心-点击应用和浏览器控制-点击智能应用控制设置,然后选择关闭就可以了。
