DevEco Studio 6.0.1 网络连接没有问题,不需要代理,为什么不能下载SDK
DevEco Studio 6.0.1 网络连接没有问题,不需要代理,为什么不能下载SDK 网络连接没有问题,不需要代理,为什么不能下载SDK

9 回复
我在公网环境?没有代理,
开发者你好,看你回复回退到6.0已解决,
估计是6.0.1Beta版本的问题,生产开发的话建议回退到6.0.0 Release版本使用
Beta版跟Release版本相比会存在许多BUG;
- 定位与用途:
- Release(正式版):最终稳定发布版,面向所有开发者,用于生产环境(日常开发、项目打包、上线)。
- Beta(测试版):预发布测试版,介于 Alpha 版和正式版之间,用于预览新功能、收集反馈,不建议用于核心项目开发。
- 稳定性与兼容性:
- Release:经过充分测试,Bug 少、兼容性强,能保障开发流程顺畅。
- Beta:功能未完全定稿,可能存在未修复的 Bug、兼容性问题,甚至偶发崩溃,稳定性有限。
- 功能状态:
- Release:功能成熟、文档完善,无实验性特性,API 稳定无频繁变更。
- Beta:包含最新功能预览(如新工具、新编译特性),部分功能可能是实验性的,后续可能调整或移除。
回退到6.0.0, 问题解决了
赞
DevEco Studio 6.0.1 目前还是Beta版本,有bug很正常。
建议下载 DevEco Studio 6.0.0 release版本使用哦!
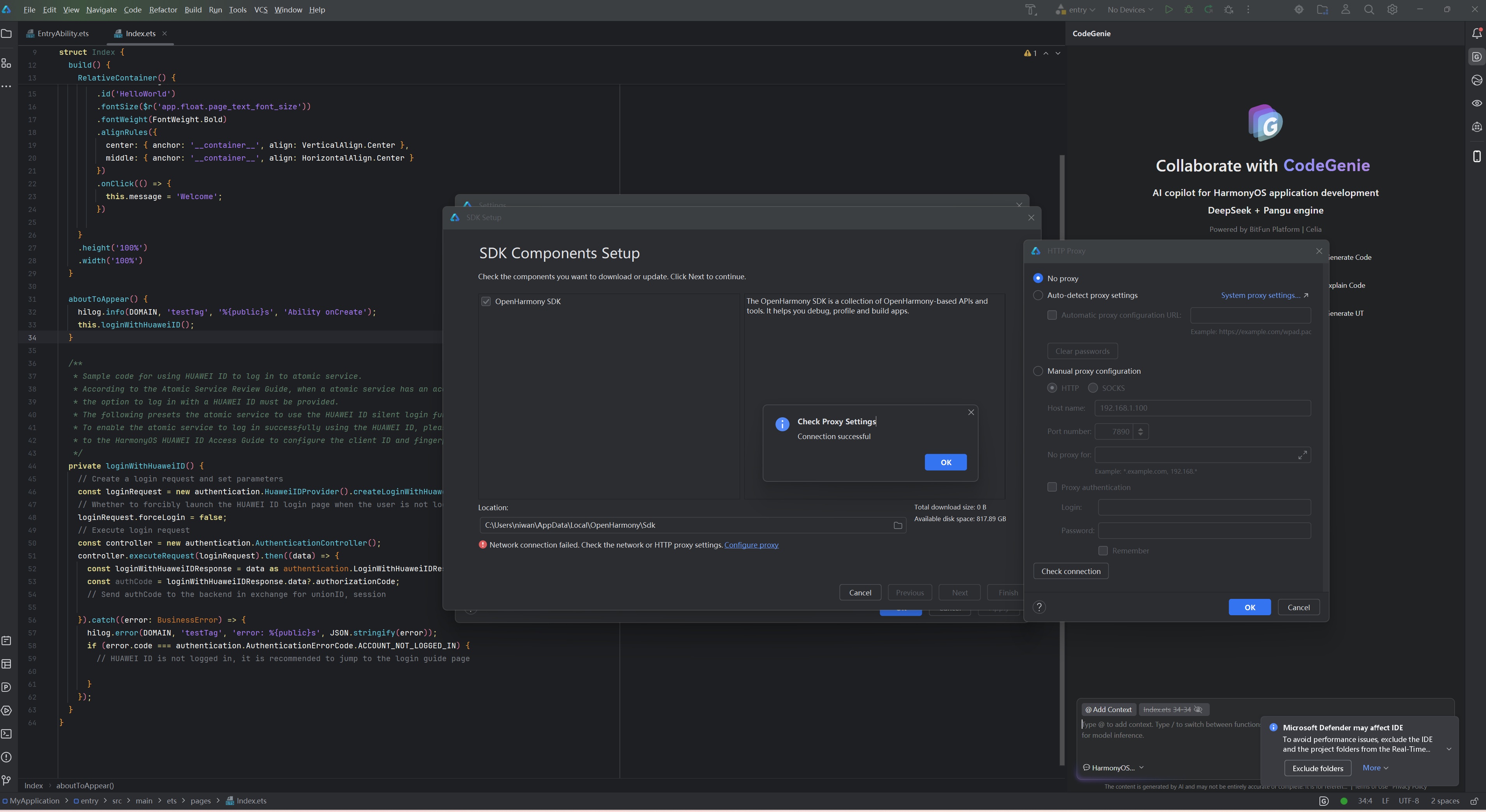
DevEco Studio 6.0.1无法下载SDK,可能原因包括:本地网络防火墙或安全软件拦截了下载请求;DevEco Studio的服务器地址访问受限;本地hosts文件配置有误;IDE缓存或配置文件损坏。可尝试关闭防火墙或安全软件,检查hosts文件,或清除IDE缓存后重试。
根据您提供的截图和描述,问题很可能出在SDK下载源(Repository)的配置上。DevEco Studio默认的SDK仓库地址可能无法直接访问,导致下载失败。
核心原因与解决方案:
-
检查并修改SDK仓库地址:
- 在DevEco Studio中,进入 File > Settings > Appearance & Behavior > System Settings > HarmonyOS SDK。
- 查看 SDK Repository 标签页下的 Repository 地址。
- 将默认地址修改为华为国内的镜像源,例如:
https://repo.harmonyos.com/hpm/或https://developer.huawei.com/repo/ - 修改后点击 Apply 和 OK。
-
验证网络环境:
- 虽然您确认网络正常,但请确保您的网络环境没有阻止对华为开发者相关域名(如
repo.harmonyos.com、developer.huawei.com)的访问。公司网络或某些地区网络有时会有此限制。
- 虽然您确认网络正常,但请确保您的网络环境没有阻止对华为开发者相关域名(如
-
清理缓存并重试:
- 在 HarmonyOS SDK 设置页面,尝试点击 Clear Cache 清理缓存。
- 重启DevEco Studio,再次尝试下载SDK。
完成上述步骤后,通常可以解决因仓库地址导致的下载问题。如果问题依旧,请检查DevEco Studio的日志文件(Help > Show Log in Explorer)以获取更具体的错误信息。

